Step 8-Upload CSV File

We will need to perform the upload itself using an FTP client. Using this FTP client, we will push the actual CSV file onto the Integration Manager instance.

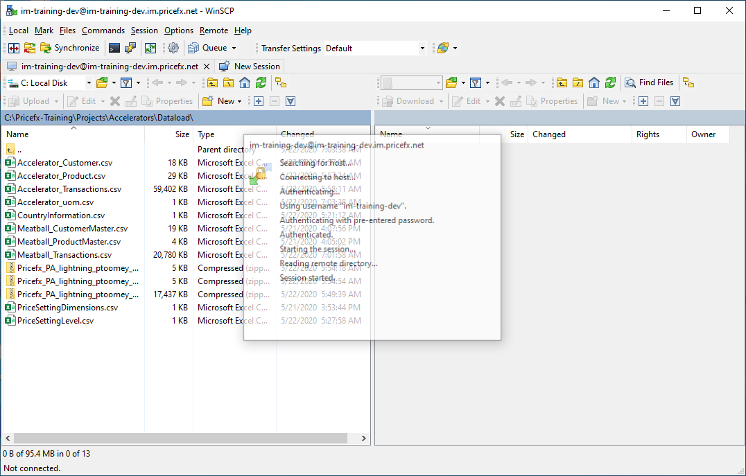
  1. Start the WinSCP FTP client and define a new FTP session using IM instance provided earlier when it was created:

L1S8-SFTP Session.png

 2. Make sure the protocol type is set to SFTP.

L1S8-Protocol.png

3. Then, use the host name, port number, user name and password provided in your IM activation email and update the Login panel.

4. Click Login button.

5. Connection should be successful:

L1S8-Successful Connection.png


6. Upon successful connection it should open FTP server path:

 

L1S8-FTP Path.png

 

 7. On the left-side, we will need to locate the path to the Product Master CSV file that you wish to upload:

L1S8-CSV File.png

NOTE: In this example I have positioned myself on a directory path on my C drive where all the CSV files for uploading are located.

8. Next, on the right-hand side is the FTP target path. We will need to drill down to /filearea/inbound/ path.

9. Then, click on the New option and choose the Directory option:

L1S8-New Directory.png

 

10.  Define the directory name as products:

L1S8-Directory Name.png

NOTE: With the addition of the products directory, the file path will match the FTP path that was defined during the creation of CSV FTP integration template process.

11.  Drill down to the products folder:

L1S8-Product Folder.png


12.  Next, we will upload our Product Master CSV file to this folder.

13.  As soon as it appears, then the FTP process will be initiated, and the uploaded data will be visible in our partition. Drag and drop ProductMaster.csv file.

14.  If using WinSCP it will appear as:

L1S8-WinSCP.png


15.  Click OK button.

16.  File upload should be processed in 10-15 seconds.

17.  Return to your partition and verify that Product Master has been loaded successfully.