Pricing Levels (Price Setting)

You may need to calculate prices for scenarios such as:

  • Standalone price list or independent/dependent price lists

  • National & state prices

  • Global & local/country prices

  • Regional & country & channels prices

  • Global & regions & countries & shop prices

Using the Price Setting Accelerator terms, you need to calculate prices on different Pricing Levels. Prices for various Pricing Levels are then calculated in separate price grids/lists.

PricingLevels01.png

The prices on lower levels can depend on prices from higher levels, i.e., the lower level price can be derived from the higher level price.

  • Independent level – Prices on this level are not derived from other levels. You can think of it as the "top" pricing level.

  • Dependent level – Prices of this level are derived from another parent level. You can think of them as "lower" levels of the dependency hierarchy.

The business decision which pricing levels to use and how they depend on each other is very important, and it is a good practice to make this decision before the installation.

However, it can be done later using configuration wizard.

The word “Dependency” is sometimes used in the meaning of “Level”, e.g. in the term “Dependency Mapping”.

Pricing Levels and their dependencies are also sometimes referred to as Pricing Structure, Dependency Structure or Dependency Configuration.

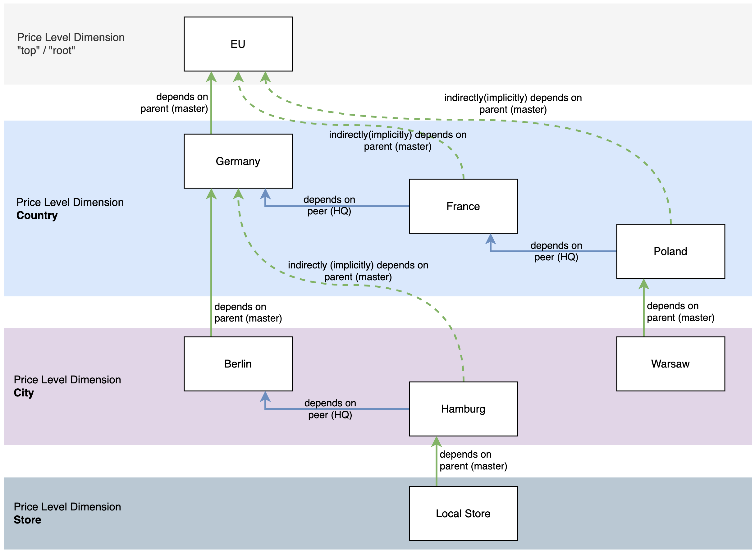
Pricing Level Dependencies

There are several types of dependencies between the pricing levels. These dependencies are used during prices calculation to find proper data for each product.

image-20230821-164645.png
Example of Pricing Levels and their various types of dependencies.
  • Independent – “top”/“root” – Does not depend on anything.

  • Master/parent dependency – Such dependency goes across dimensions. It influences data lookups and configuration – e.g. lower dependent levels can define only some of its specific data (different from parent), and then find the rest of the data on the parent level.

  • HQ (Head Quarter) / peer dependency – Dependency between pricing levels within the same dimension.

  • Implicit/indirect dependency on master/parent – Any pricing level which depends on the HQ pricing level also indirectly/implicitly depends on the master of that HQ level. This dependency is not explicitly configured in the pricing level definition table, but it influences the data and configuration lookups in the same way as the master dependency (with the exception of a product master price lookup).